Screenshots
Home
Downloads

FFComp Screenshots

Features
History
Beta Downloads
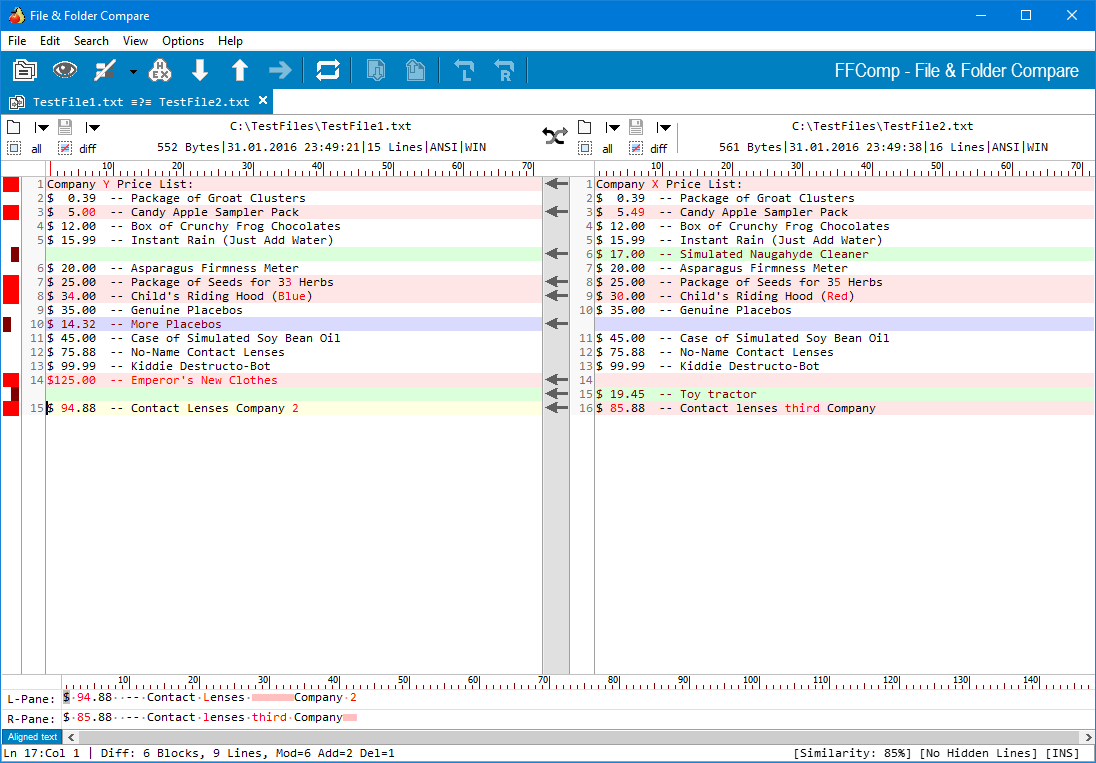
The Text Compare view of FFComp The Binary Compare (Hex Compare) view of FFComp Image Compare - Pixels Mode Image Compare - Intensity Mode Folder Compare - Tree View Folder Compare - List View
Settings-Startup Settings-General Settings-General-Backups Settings-General-Backups-Advanced Settings-General-Confirmations Settings-General-Display&Printer
Settings-General-Text Editor Settings-General-Fixed-File-Types Settings-Folder Compare Settings-Text Compare Settings-Binary Compare Settings-Image Compare
Settings-Copy Files Settings-FTP Profiles Settings-FTP Profiles-Protocol Settings-FTP Profiles-General Settings-Proxy Settings-Archives
Settings-Dropbox Settings-Plug-ins Settings-Error Handling Archive Browser Dropbox Browser FTP Browser
Load Web Content View - Colors Find Dialog Replace Dialog Compare Folders Dialog (with Less Settings) Compare Folders Dialog (with More Settings)
Compare Folders with a Folder Pair List (FPL) Compare Folders - More Filters Dialog Compare Folders - Progress screen Copy/Sync Dialog Copy/Sync - Progress screen
About me
Contact & Imprint
Disclaimer & License
Copyright © 2002-2016 by
Anton Riedl
All Rights reserved
EMail
Plug-ins
Copyright © 2002-2016 Anton Riedl. All rights reserved.
About me    Contact me